Từ khóa phổ biến
Trung tâm hỗ trợ
Việc Thêm VigorAP 905 Lên Cloud DrayTek Để Quản Lý Từ Xa mang lại sự tiện lợi vượt trội cho người quản trị hệ thống mạng. Thay vì phải cấu hình thủ công tại chỗ, bạn có thể theo dõi trạng thái, điều chỉnh cấu hình và kiểm soát toàn bộ thiết bị chỉ bằng vài thao tác trên cloud. Đây là giải pháp tối ưu để tiết kiệm thời gian, tăng hiệu quả quản lý và đảm bảo hệ thống WiFi luôn ổn định, an toàn.
Nếu bạn chưa có tài khoản, hãy truy cập liên kết sau để đăng ký: http://dkacs2.anphat.vn/.
Sau khi hoàn tất đăng ký, tài khoản của bạn sẽ được nhà cung cấp xác thực và gửi thông tin kích hoạt qua email.
Tiếp đó, bạn sử dụng tài khoản này để đăng nhập vào hệ thống quản lý tại link: https://cloud.draytek.vn/

Vào System Maintance -> Chọn Device Settings -> chọn Device Name và đặt tên cho AP

Vào System Maintance -> Chọn Management -> Chọn TR-069, bật TR-069 và tại URL chọn Wizard

Tại đây ta cần điền thông tin:

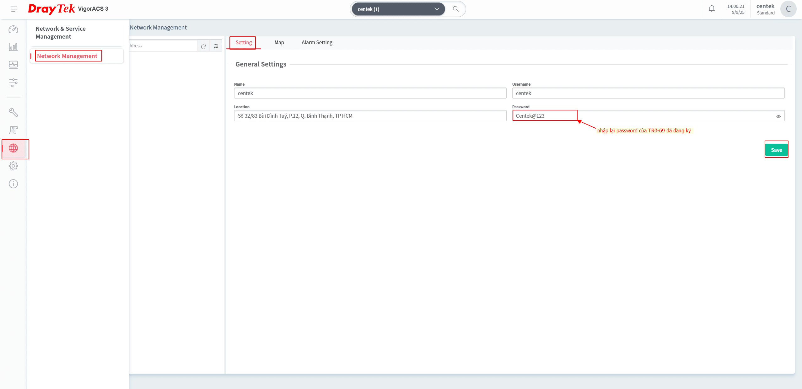
Điền tài khoản TR-069 trong phần 1 đã đăng ký

More setting để mặc định và nhấn Apply để lưu lại cấu hình

Nếu thiết bị hiển thị trạng thái CONNECTED màu xanh (Online) thì nghĩa là bạn đã thêm VigorAP 905 vào cloud thành công.

Đăng nhập vào Cloud draytek tại giao diện quản lý bạn sẽ thấy thiết bị đã được thêm vào hệ thống. Trạng thái thiết bị hiển thị Online (màu xanh), nghĩa là kết nối thành công.

Lúc này, bạn đã có thể thực hiện cấu hình và quản trị thiết bị từ xa qua Cloud.


Vào System Maintance -> Chọn Management -> Chọn TR-069 -> CPE Client Port: điền 8070

Với nền tảng DrayTek Cloud, việc quản lý và cấu hình thiết bị trở nên đơn giản, tiện lợi và hoàn toàn có thể thực hiện từ xa. Doanh nghiệp hay hộ gia đình đều có thể giám sát hệ thống mạng mọi lúc, mọi nơi, giảm thiểu rủi ro gián đoạn và tiết kiệm thời gian cho bộ phận kỹ thuật.
Nếu bạn đang tìm giải pháp thiết bị DrayTek chính hãng, hỗ trợ quản trị Cloud trọn đời, hãy liên hệ ngay với chúng tôi để được tư vấn sản phẩm phù hợp và nhận báo giá tốt nhất.

Bộ Phát WiFi DrayTek VigorAP 905 - Access Point WiFi 6, Tốc Độ AX3000, Cổng 2.5G PoE+
Xem thêm: Hướng Dẫn Cấu Hình WiFi DrayTek VigorAP 905
Chúc bạn cài đặt thành công!
Xem thêm:
– Hướng Dẫn Cấu Hình WiFi DrayTek VigorAP 905
– Hướng Dẫn Quản Lý Nội Bộ WiFi DrayTek VigorAP 905 Qua App Wireless
Copyright 2025 © Bản quyền thuộc CTY TNHH THƯƠNG MẠI DỊCH VỤ CÔNG NGHỆ THẾ KỶ
GPDKKD: 0317308548, đăng ký ngày 25.05.2022 tại Sở Kế Hoạch và Đầu Tư thành phố Hồ Chí Minh.
Trả lời