Từ khóa phổ biến
Trung tâm hỗ trợ
WireGuard VPN là giao thức VPN hiện đại với ưu điểm cấu hình đơn giản, tốc độ nhanh và bảo mật cao. Hiện nay WireGuard được tích hợp sẵn trên Router MikroTik, giúp người dùng dễ dàng thiết lập kết nối VPN để truy cập vào mạng nội bộ từ xa. Trong bài viết này,tôi sẽ hướng dẫn cấu hình VPN WireGuard Client to Site trên Router MikroTik và cách thiết lập kết nối trên máy tính để truy cập hệ thống mạng nội bộ một cách an toàn.

Vào WireGuard → Add (+) để tạo interface WireGuard.
Cấu hình các thông số:
Sau khi tạo xong, router sẽ tự sinh Public Key và Private Key.

Vào IP → Address → Add (+)
Cấu hình:
Đây sẽ là IP gateway của hệ thống VPN.

Vào WireGuard → Peers → Add (+)
Cấu hình:

Rule 1: Cho phép kết nối WireGuard
Vào IP → Firewall → Filter Rules → Add (+)
Tab General
Tab Action

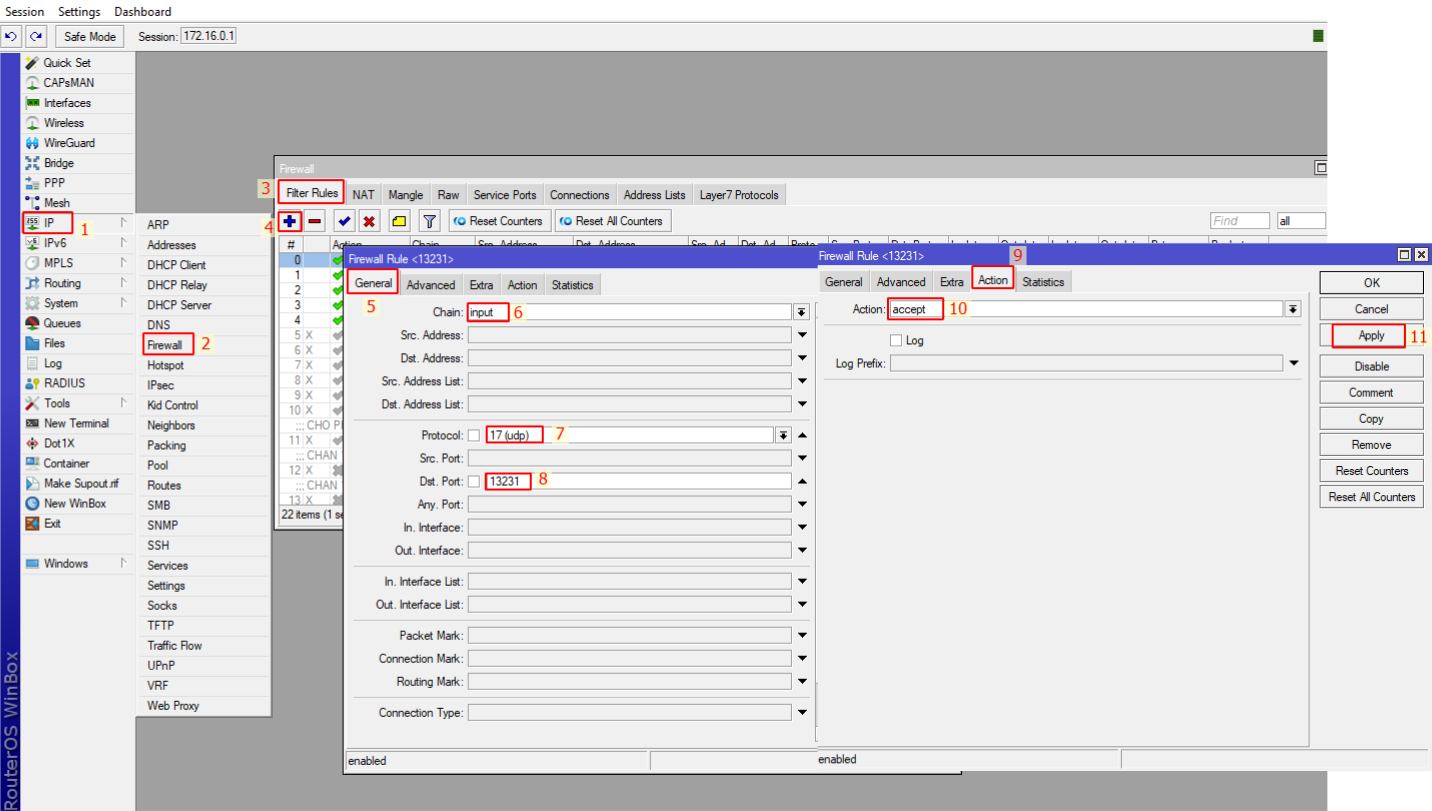
Rule 2: Cho phép dải IP VPN truy cập router
Vào IP → Firewall → Filter Rules → Add (+)
Tab General
Tab Action

Tải phần mềm tại trang chính thức:
https://download.wireguard.com/windows-client/
Sau đó cài đặt trên máy tính.

Mở phần mềm WireGuard → chọn Add Tunnel → Add empty tunnel

Nhập các thông số cấu hình như sau:
[Interface]
PrivateKey = 4OuIqo/qWWBi438d5zUl0IU7GeopPNEuS9bBKKr7WFk=
Address = 10.10.10.3/24
DNS = 8.8.8.8
[Peer]
PublicKey = eIIEiGe+IB0JyBkrfd6tyb5wpNdPc7Vi0pedJnuAvQI=
AllowedIPs = 0.0.0.0/0
Endpoint = 171.247.101.122:13231
PersistentKeepalive = 10
Trong đó:
Sau khi nhập xong nhấn Save và Activate để kết nối VPN.

Trạng thái Active là VPN thành công

Mở CMD và ping đến gateway VPN: ping 10.10.10.1

Vào WireGuard → Peers
Kiểm tra mục Latest Handshake nếu có thời gian cập nhật nghĩa là client đã kết nối thành công.

WireGuard là giải pháp VPN hiện đại với ưu điểm cấu hình đơn giản, tốc độ nhanh và độ bảo mật cao, rất phù hợp để triển khai truy cập từ xa vào hệ thống mạng nội bộ. Chỉ với vài bước cấu hình trên Router MikroTik và thiết lập trên thiết bị người dùng, bạn đã có thể xây dựng hệ thống VPN ổn định và an toàn.
Hy vọng qua bài viết Hướng dẫn cấu hình VPN WireGuard Client to Site trên Router MikroTik, bạn có thể dễ dàng triển khai và quản lý kết nối VPN cho hệ thống của mình.
Nếu bạn cần tư vấn giải pháp mạng, thiết bị Router MikroTik hoặc hỗ trợ triển khai hệ thống VPN, hãy liên hệ với chúng tôi để được hỗ trợ nhanh chóng và hiệu quả nhất.
Chúc bạn cài đặt thành công!
Xem thêm: Hướng dẫn Router Mikrotik
Copyright 2025 © Bản quyền thuộc CTY TNHH THƯƠNG MẠI DỊCH VỤ CÔNG NGHỆ THẾ KỶ
GPDKKD: 0317308548, đăng ký ngày 25.05.2022 tại Sở Kế Hoạch và Đầu Tư thành phố Hồ Chí Minh.
Trả lời